设为首页 收藏本站 切换语言 切换语言

花了一个月时间,根据自己的想法在本地电脑上搭建了一个整套EA策略流程,与各位汇友共勉。 总共分5个模块: 1、通过模糊想法/策 ...

| 发表于 2025-11-27 16:23:41 | 显示全部楼层 |复制链接
花了一个月时间,根据自己的想法在本地电脑上搭建了一个整套EA策略流程,与各位汇友共勉。
总共分5个模块:
1、通过模糊想法/策略说明与参数/源码进行分析写出初步EA策略
①编译正确,则进行回测分析,得出相应的参数;
②编译不正确,则复制错误提示再次给到AI进行修正直到可以编译;
③编译正确但0交易,则对AI进行对话调教知道可以正常交易。

2、分析源码,得出优劣,看是否可以去杂留精获得较好的Ea策略,并保留源码中优势模块,比如止盈止损 、震荡趋势判断等。

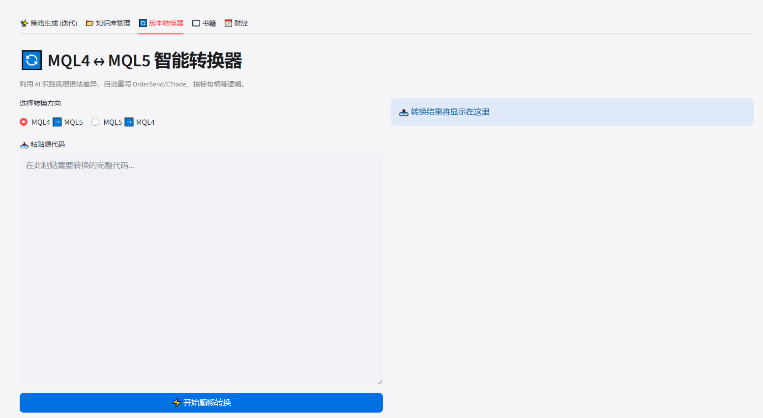
3、虽然现在大部分都使用MT4,但慢慢会过渡到MT5,或者共存,需要代码无损转换;

4、网络上很多视频或者书籍,没时间学习,可以丢给AI自己学习,并用于EA策略的编写修改;

5、财经日历是不可避免的,通过筛选获得最近的实时新闻,控制风险。

暂时想到的就这些,若是有汇友有更好的想法,也可以相互探讨。
00000000.png
333.png
444.png
1111.png
2222.png
6666.png
55555.png
77777.png
88888.png
99999.png
举报

评论 使用道具

精彩评论6

lilihuan
C
 楼主 | 发表于 2025-11-27 16:26:13 | 显示全部楼层
图片不调顺利,各位只能对应着看了,望见谅。。。
举报

点赞 评论 使用道具

Jasonsren
DDD
| 发表于 2025-11-27 16:39:42 | 显示全部楼层
这个是什么 没看清
举报

点赞 评论 使用道具

286769022
D
| 发表于 2025-11-27 16:48:08 | 显示全部楼层
谢谢很有帮助
举报

点赞 评论 使用道具

lilihuan
C
 楼主 | 发表于 2025-11-27 16:51:32 | 显示全部楼层
Jasonsren 发表于 2025-11-27 16:39
这个是什么 没看清

看文字部分就可以了
举报

点赞 评论 使用道具

fkjolkawho
D
| 发表于 2025-11-27 18:05:06 | 显示全部楼层
膜拜大佬,大佬这想法太6了!大佬编程ai用的哪家的模型?
举报

点赞 评论 使用道具

lilihuan
C
 楼主 | 发表于 2025-11-27 18:08:25 | 显示全部楼层
fkjolkawho 发表于 2025-11-27 18:05
膜拜大佬,大佬这想法太6了!大佬编程ai用的哪家的模型?

用的是DEEPSEEK的,便宜点,也可以对接其他大模型
举报

点赞 评论 使用道具

发新帖
EA交易
您需要登录后才可以评论 登录 | 立即注册

 简体中文国旗 简体中文
 繁體中文国旗 繁體中文
 English国旗 English(英语)
 日本語国旗 日本語(日语)
 Deutsch国旗 Deutsch(德语)
 Русский язык国旗 Русский язык(俄语)
 بالعربية国旗 بالعربية(阿拉伯语)
 Türkçe国旗 Türkçe(土耳其语)
 Português国旗 Português(葡萄牙语)
 ภาษาไทย国旗 ภาษาไทย(泰国语)
 한어国旗 한어(朝鲜语/韩语)
 Français国旗 Français(法语)
翻译